如何使用福晴云-影像工具客户端
1. 安装与登录
1.1 安装客户端
注意:建议鼠标右键客户端图标,选择“以管理员身份运行”。
- 将客户端的安装包复制到电脑中。

- 鼠标左键双击客户端安装包,弹出安装界面。请选择为当前用户还是所有用户安装该软件,点击“下一步”。

- 选择安装目标文件夹,开始进行安装。

- 安装中,出现安装进度条。安装完成后即可选择运行 福晴医疗-影像工具。


影像云篇
1.2 登录
- 打开客户端,进入客户端选择页面。

- 选择福晴影像云,进入登录页面。

注意:同一个IP地址登录网站,首次登录需要输入验证码,下次登录无需再输入验证码。
- 可选择微信扫码登录(若已绑定微信公众号)或密码登录(初次使用由管理员分发手机号、密码)。输入手机号、密码、验证码后登录系统,登录时可选择 “记住密码”,方便下次登录。

1.3 工作台
1.3.1 弹窗提示
- 成功登录后进入工作台页面。若使用默认密码,会弹出弹窗提示修改密码,确保账户安全。

- 若未绑定微信,页面会提示扫描二维码绑定 “智慧云公众号”。勾选 “15 天不再显示”,则在 15 天内登录时不会再次显示此扫码弹窗。

1.3.2 申请端与诊断端
1.3.2.1 查看申请端和诊断端
- 在工作台,可查看所属医院信息和和所属诊断团队,一个用户可所属多个医院或团队。

1.3.2.2 设置默认登录页
- 设置默认打开申请端页面,下次登录后直接跳转到设置的默认页面。

- 设置默认打开诊断端页面,下次登录后直接跳转到设置的默认页面。

1.3.3 个人中心与退出登录
通过点击右上角用户名,可进行个人中心设置或退出登录等操作。
1.3.3.1 个人中心
- 基本信息
用户可以在这里查看和编辑个人的基本信息,包括用户名、手机号、性别、邮箱、头像等。确保个人信息的准确性有助于更好地使用系统。

- 信息认证
信息认证中要求提供身份证、医师执业证和医师资格证等信息。这对于医疗相关的影像云服务非常重要,能够确保使用该服务的人员具备合法的医疗资质,保障医疗服务的质量和安全性。

- 密码设置
用户在进行密码修改操作时,首先需要输入当前密码进行验证,以确保是用户本人在进行操作,保障账户安全。只有输入正确的当前密码,才能继续进行新密码的填写。密码由8-24位包含大小写字母、数字、$@&_符号组成。点击修改后完成密码修改。

- 个人设置
- 自动退出设置:用户可以选择开启或关闭 “自动退出” 功能。当开启后,若超过 30 分钟未操作,系统将自动退出当前登录的用户。这个功能有助于提高账户的安全性,特别是在用户离开设备但忘记退出登录的情况下,可以防止他人未经授权访问用户的账户信息。
- 阅片工具版本选择:用户可以在 “阅片工具” 部分选择 v2 版或 v3 版。这为用户提供了根据自己的需求和使用习惯来选择不同版本阅片工具的灵活性。版本默认为 V3 版本。
- 微信绑定:用户可以查看自己的微信绑定状态,分为 “未绑定” 和 “已绑定”。微信绑定福晴医疗智慧云公众号后,用户可直接登录系统,为用户提供了更加便捷的登录方式。

1.3.3.2 退出登录
点击右上角用户名,选择退出登录,页面跳回登录页面,确保账户安全。
2.医院端
2.1 头部功能
- 数据上传
- 点击数据上传按钮,可将本地数据上传至检查列表。系统支持上传 dcm、zip 格式的文件,需注意单个 dcm 文件应小于 20M,压缩包应小于 500M。
- 上传时需填写检查编号、病人 ID、数据 ID 等信息,确保数据准确上传。

- 通知待办
- 通知:当有账户变动、邀请信息、诊断变动等情况时,此处会显示消息通知。点击通知可将其变为已读状态,并自动跳转至相应页面,方便用户及时了解重要信息。
- 待办:若存在报告调整、诊断退回、会议邀请等情况,会在此处收到待办通知。点击待办通知可跳转至相应页面并精准定位相关数据,确保用户不会错过任何重要事务。

3. 切换医院
- 点击切换医院后,系统会展示当前用户所属的所有医院列表。用户可根据需求选择任意医院,系统将自动跳转到所选医院的信息页面,方便用户在不同医院相关业务间快速切换。

- 用户名操作
- 工作台:点击可返回工作台页面,方便用户在不同操作间快速切换。
- 个人中心:点击跳转至菜单栏个人中心 - 用户信息页面,用户可在此查看和管理个人相关信息。
- 退出登录:选择此项将退出系统,返回登录页面,确保账户安全。
2.2 首页
- 首页展示当前系统的所有操作日志,方便用户追溯和了解系统使用情况。
- 用户可根据自身需求,通过用户筛选(若有查看全部日志权限)、关键字搜索、时间查询(可自定义设置时间范围或选择最近 6 天、15 天、30 天)等方式,精准筛选出所需的日志信息。
- 点击日志内容,可直接跳转到相应的页面,方便用户快速查看相关操作详情。

2.3 检查列表
- 查询
- 提供多种查询条件,用户可输入检查编号、病人 ID、数据 ID 进行精确查询,也可通过选择性别、上传时间、检查时间,或输入姓名、上传人等信息进行模糊查询,快速定位到目标数据。

注意:初次登陆时,默认显示近1天的数据。
- 列表展示
- 列表详细展示数据信息,包括序号、预览(点击可打开阅片界面)、检查编号、病人 ID、姓名、年龄、性别、检查部位、检查类型(MR、CT、DR、DX、US 五种类型)、序列数、状态(正常、锁定、已申请、已完成四种状态)、上传人、检查时间、机构名称、操作等。用户还可通过右上角控制字段功能,选择展示更多隐藏字段,如手机号、身份证号、病人来源、支付方式等,以便获取更全面的数据信息。

多选数据时,会触发:联合分享、联合查看、批量申请功能
- 联合分享:选择多个数据,点击联合分享,设置病例数据是否匿名,和过期时间,完成后会生成一个分享链接,将链接复制到浏览器,可以同时查看多人数据。
注意:选择数据的数量,最多可选5例,最少1例。


- 联合查看:选择多个数据,点击联合查看,可以同时查看多人数据。
注意:选择数据的数量,最多可选5例,最少1例。

- 批量申请:选择多个数据,点击批量申请,可以同时将多个数据发送给诊断组诊断。
注意:至少选择2条未申请的数据


- 操作
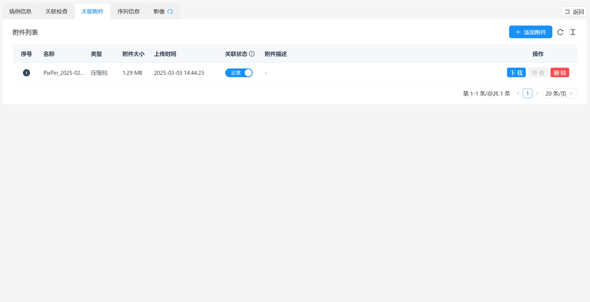
- 详情:点击详情可查看数据的详细内容,包括病例信息(患者信息、检查信息、医嘱信息)、关联检查(可添加、删除关联数据,切换关联序列状态)、关联附件(可添加、下载、查看、切换附件状态、删除附件)、序列信息(可切换影像中序列状态)、影像(展示病例影像内容,详细功能查看《阅片工具使用文档》)。
病例信息:

关联检查:

关联附件: 支持关联病例时,推荐相似病例

序列信息:

影像:

- 发起诊断:点击发起诊断后,在弹窗中选择已对接的诊断组、指定接单人(可查看接单人姓名和费用)、根据数据类型选择多个重点咨询部位(自动统计部位数量)、选择订单类型(普通或加急,在申请列表中用颜色区分),最后点击确定发起申请。

- 更多:包含锁定、收藏、下载、删除、分享链接、查看申请、打印历史

- 锁定:点击锁定后,当前数据不可发起诊断,检查编号后出现锁定图标,再次点击可解锁。

- 收藏:将当前数据收藏到个人中心 - 个人收藏中,方便用户快速找到重要数据。

- 下载:可将当前数据以 zip 格式下载到本地,下载时可选择是否匿名文件名或手动修改下载文件名。

- 删除:数据状态为锁定、已申请和已完成时不可删除,其他状态下点击删除可删除当前数据。
- 分享链接:点击分享链接,设置病例数据是否匿名,和过期时间,可复制当前数据的影像地址,将其粘贴到浏览器地址栏中,即可查看影像内容。


- 查看申请:数据状态为已申请时,点击可跳转至申请列表并定位到当前数据,方便用户跟踪申请进度。

打印历史:支持将影像云中的数据通过打印功能,从本地的胶片打印机打印出来。
- 安装打印服务客户端;
- 在阅片页面按键盘F6,可将当前影像添加到打印中;在阅片页面按键盘F7,可将当前影像序列添加到打印中。
- 进入检查列表-更多-打印历史,点击添加打印,触发打印服务客户端。


- 在客户端中设置胶片,完成后进行打印。

2.4 申请列表
- 查询
用户可通过输入检查编号、病人 ID、数据 ID、目标团队、申请时间等信息,或输入姓名、申请人进行查询,精准定位所需的申请数据。

注意:初次登陆时,默认显示近1天的数据。
- 导出Excel:可选择导出的字段,将列表中的字段导出到本地Excel文件中。

- 批量确定:已经诊断审核完成的数据,需要申请端审核是否可以确认完成,如果数据过多,则使用批量确认的功能确认所有的数据。
注意:可接收报告少于2条,无法使用批量确定的功能。 - 列表展示
列表展示申请数据的详细信息,包括序号、检查编号、病人 ID、姓名、年龄、性别、检查部位、设备(MR、CT、DR、DX、US 五种类型)、目标团队、订单类型(普通和加急)、申请状态(待处理、诊断中、审核中、已审核、诊断方退回、已完成、申请方退回七种状态)、申请人、申请时间、检查时间、操作等。同时,数据中病人 ID 右侧会显示数据是否具备电子胶片功能的标记,方便用户了解数据相关特性。

- 操作
- 详情:待诊断数据仅显示咨询信息和病例信息,已开始诊断的数据则展示咨询信息、病例信息、诊断内容(诊断状态和诊断详情)和诊断记录,方便用户全面了解诊断进展。


(1)咨询信息: 咨询信息展示的是当前的详细数据信息,分为咨询进度和订单信息两个部分。

(2)病例信息: 病例信息展示的是当前患者的详细数据信息,分为患者信息、检查信息、医嘱信息三个部分。

(3)诊断内容: 诊断内容展示的是诊断医生在诊断过程中填写的诊断内容,分为诊断状态和诊断详情两个部分。

(4)诊断记录: 诊断记录保存了诊断过程中的状态、流程变化。

- 报告预览:点击后弹出诊断报告弹窗,用户可查看报告具体内容,已完成的数据才可进行预览。在预览过程中,用户还可下载报告到本地或直接连接打印机打印,并且能够切换模版,以不同格式展示报告。

注意:1、未点击右下角的保存按钮时,可以变更报告模板,点击后则不可变更,需删除报告后重新确认生成;2、如果报告生成时发生异常情况,可删除报告重新确认生成。
- 更多
(1) 撤回申请:撤回申请后的数据需在检查列表中重新发起申请。
(2) 退回诊断:申请医生若发现报告存在问题,可点击退回诊断并填写退回原因,诊断端医生收到退回信息后可重新诊断,确保诊断准确性。

(3) 报告链接:点击可复制当前数据的电子胶片地址,通过浏览器查看诊断内容。注意,报告链接复制的内容会根据医院与成员是否开通电子胶片功能而有所不同。

(4) 删除报告:点击可删除当前报告,若需要重新生成报告,可在报告预览功能中保存报告后进行操作。
(5) 查看数据:点击跳转至检查列表并定位到当前数据,方便用户对比查看相关数据。
(6) 收藏:将当前数据收藏到个人中心 - 个人收藏中,便于用户快速访问重要数据。
2.5 个人中心
2.5.1用户信息
- 基本信息:用户可在此查看和编辑个人基本信息,如用户名、手机号、性别、邮箱、头像、个人简介等,确保信息准确有效,方便系统与其他用户识别和联系。

- 信息认证:按照要求提供身份证、医师执业证和医师资格证等信息进行认证,这对于保障医疗服务的专业性和合法性至关重要,确保只有具备合法资质的人员使用该系统提供或获取医疗相关服务。

- 权限信息:展示用户在系统中的权限,该信息由系统管理员分配,用户不可自行编辑,权限决定了用户在系统中可执行的操作范围。

- 个人设置

- 网页消息推送设置:用户可自主选择开启或关闭网页消息推送功能,开启后系统会在有相关信息时主动推送消息提醒,确保用户及时获取重要通知。
- 微信消息推送设置:若用户已绑定微信公众号,可在此设置开启或关闭微信消息推送,方便用户通过微信接收系统通知,提高信息获取的便捷性。
注意:如果未绑定微信公众号,不会显示微信消息推送设置功能。如果需要绑定微信公众号,需要在工作台-个人中心-个人设置-绑定微信 中关注“智慧云公众号”
2.5.2 个人收藏
- 个人收藏功能允许用户将重要的检查数据或申请数据收藏到个人账号下,方便快速访问和管理。
- 提供检查数据和申请数据的分类查看功能,用户可通过输入病人姓名、ID 等信息查询收藏数据,并对收藏数据进行查看(跳转至相应列表并定位)和删除操作,确保收藏数据的有效性和准确性。


2.5.3我的会议

- 会议列表查看与操作:会议列表全面展示用户参与的所有会议信息,包括序号、会议名称、会议 ID、创建人、主持人与会状态、会议时间、会议时长、结束时间、状态、关联病例(方便参会人员提前了解会议涉及病例情况)、参会人数、描述、操作(进入、编辑、删除会议,未开始会议可编辑,且只能在新建会议的机构或团队中进行编辑操作)。
- 新建会议 用户点击新建会议后,需填写会议主题(明确会议主要内容和目的)、选择开始时间(方便参会人员安排日程)、设定会议时长(以小时为单位,有助于规划会议进程)、从列表中选择参会人员(确保会议针对性和效率)、关联相关病例(便于会议中讨论分析)、输入会议描述(进一步说明会议背景、目的和重点内容)。最后点击确定创建会议,系统将通知相关参会人员,默认创建会议的人员为主持人,且主持人需先进入会议,其他参会人员才能加入。

- 准备会议:在会议开始前,点击列表中的进入会议,进入准备页面。在此页面,用户可进行音频设置(调整麦克风和扬声器信号源、开启或关闭音频)、视频设置(调整视频信号源、开启或关闭视频)、邀请更多人(通过分享会议链接邀请未在参会人员列表中的人员)、选择背景(调整视频开启后的人员背景展示)、查看设置(了解当前功能的具体内容)以及查看关联病例(再次确认会议相关病例信息)等操作,确保会议顺利进行。

- 进入会议:进入会议后,用户可体验多种实用功能。高清视频通话支持多人同时进行高清视频交流,清晰展示面部表情和动作,增强沟通效果;优质音频确保声音清晰传输,减少杂音干扰;用户可随时控制麦克风和摄像头的开启或关闭,适应不同场景需求。屏幕共享功能允许参会者分享整个屏幕或特定应用程序窗口,还可移交控制权,方便演示、讲解和协作。文字聊天功能便于参会者在不方便发言时进行沟通,私聊功能保护隐私,方便特定讨论。会议管理方面,主持人可邀请参会者、锁定会议室(防止未经授权人员加入)、录制会议(方便回顾或供未参会人员查看)。互动功能包括举手发言(方便会议组织者管理发言顺序)和表情反馈(快速表达感受和意见)。此外,系统支持网页版直接打开,无需额外安装软件,同时提供移动应用,方便用户随时随地参加会议。

- 离开和结束会议
(1)结束会议:通常只有会议主持人具备结束会议的权限,主持人选择结束会议后,当前会议将立即终止,所有参会者都会被强制退出会议。若需再次进行相同主题会议,需重新创建会议并邀请参会人员。
(2) 离开会议:任何参会者均可选择离开会议,此操作仅使该参会者退出会议,不影响会议的正常进行,视频、音频、屏幕共享等功能将继续为其他参会者服务。离开会议的参会者后续可根据会议链接再次加入会议(前提是会议未结束且未设置限制重新加入的条件),并且离开行为会在聊天窗口显示给其他参会者,以便他们了解会议人员动态。

2.5.4医院信息
展示用户所属医院的详细信息,包括医院编号(系统识别和管理的唯一标识)、医院 LOGO(有助于快速识别医院品牌)、医院名称、医院级别(体现医疗水平和综合实力)、医院类型(明确在医疗服务中的定位)、所在省市及街道地址(确定地理位置和服务范围)、医院简介(简要介绍医院特色、理念、专家团队等)以及上传码(用于特定数据上传或系统操作)。此信息仅供查看,不可编辑,如需编辑医院信息,可在机构管理 - 医院设置中进行操作。

2.6 数据统计
- 图表统计:从多个维度对申请端数据进行统计分析,并以直观的图表形式展示,如存储空间(展示每日使用的存储空间和累计的存储空间)、上传与申请数量(呈现数据上传和申请的趋势)、诊断类型与状态(展示不同设备类型在特定统计周期内的不同状态数据数量)、部位数量统计(了解不同设备类型的检查部位的申请频率)、状态分布统计(展示不同状态类型在特定统计周期内的数量)等,帮助用户快速把握数据的整体特征和趋势。

- 表格统计
- 存储空间:详细统计当前医院每日使用的存储空间和累计的存储空间。

- 上传与申请统计:按照设备类型分别统计上传数据和申请数据的数量,对比两者关系,分析数据流转情况。

- 诊断类型与状态:按照诊断组详细统计不同设备类型(如 CR、CT、DX、MR 等)在特定统计周期内的不同状态数据数量,便于用户了解各设备类型的数据分布情况。

- 部位数量统计:按照设备类型分别统计部位(如头部、脖子、胸部、腰、腹部等)数量,明确不同部位检查数据的占比。

- 状态分布统计:统计申请数据在不同状态(待处理、诊断中、审核中、已审核、诊断方退回、已完成、申请方退回)下的分布数量,帮助用户掌握申请流程的进展情况。

- 导出 Excel:用户可将上述统计数据导出为 Excel 文件,方便进行更深入的数据分析和处理,或与其他系统进行数据交互。

2.7 账户管理

2.7.1 机构账户
该部分主要统计当前申请方的账户信息,包括已结算与未结算的诊断费用、电子胶片费用、内存使用情况、账户余额以及充值记录等。用户可在此查看账户资金动态,了解费用支出和余额情况,同时注意充值金额最低为 10 元,确保账户有足够资金支持相关业务操作。

2.7.2 订单列表
展示诊断方已诊断完成且确定的诊断申请数据,包含诊断费用、胶片费用、结算状态等关键信息。用户点击详情可快速在申请列表中定位到相应数据,方便跟踪和管理订单状态,确保费用结算准确无误。

2.7.3 账单列表
按月份统计不同诊断组发出的结算单,用户可在此查看总金额(包括诊断费用和胶片费用)、已结算和未结算金额、订单总数以及账单状态等信息。用户可根据需要进行支付诊断费用与胶片费用操作,也可提前支付诊断组的诊断费用,确保费用结算及时、准确。

2.8 机构管理
2.8.1 医院设置
- 医院信息编辑:用户可在此编辑医院的详细信息,包括医院编号、标志、名称、级别、类型、所在省市、地址、简介以及上传码等内容,确保医院信息准确无误且符合实际情况,方便系统管理和识别。

- 医院签名设置:若固定签名,当前医院下所有报告签名将统一替换为在此上传的签名,保证报告签名的一致性和规范性。

- 自动申请:开启自动申请,数据上传成功后将自动向指定诊断组发起申请。

2.8.2 报告设置
- 模版列表管理:用户可通过模版名称、创建时间、数据 ID 等条件查询模版,对模版进行设为默认(只能有一个默认模版)、预览(查看模板样式)、编辑(修改模版内容)、删除(默认模板不可删除)等操作,满足用户对报告格式的个性化需求。

- 创建模版:点击创建模板进入创建页面,用户需填写模版名称,并可选择设为默认模版。在内容设置方面,可选择是否显示检查类型,编辑生成报告的标题,填写基本信息(如姓名、性别、年龄、部位、门诊号、科室号、检查时间、编号、住院号、出生日期等),展示影像所见、检查类型印象和诊断图像等内容。签名设置部分,可填写报告医师、审核医师和报告时间。其他设置中,用户可选择在标题中是否显示二维码、排序方式(堆叠或自动伸缩)、有效天数(90 天有效期或永久有效)以及签名图尺寸(自定义宽高),创建符合自身需求的报告模版。

2.8.3 咨询部位管理

- 标签管理:新增标签管理功能,用户可自定义添加标签,这些标签能够与 DICOM 的 Tag 信息自动匹配。院方可以根据内部部门标准设置自定义标签,后台也可依据标签进行自定义匹配,提高数据管理的精准性和灵活性。

- 添加部位类别与具体部位:点击 “检查 / 咨询部位” 右侧新增按钮,可增加部位类别,并可自定义管理咨询部位的关联标签和部位数量,便于申请过程中自动化识别数据部位。点击 “部位类别” 右侧蓝色新增按钮,可添加具体部位,需输入部位名称、选择关联标签、确定部位数量,确保咨询部位设置准确且符合实际需求。

- 导入导出功能:用户可选择全部导出或选中部分部位导出咨询部位功能的数据,导出结果以 Excel 表格形式呈现,字段包括设备类型、部位类别、部位名称、标签、部位数量;同时也可将符合格式(.xlsx 和.xls)的数据导入系统,方便数据的备份、迁移和共享。


- 删除部位:用户可点击咨询部位旁边红色按钮删除当前具体咨询部位,点击部位类别最右侧删除按钮可批量删除当前部位类别的所有咨询部位,确保咨询部位数据的准确性和有效性。

2.8.4 成员管理
- 成员列表查看:成员列表展示当前医院的所有成员信息,方便用户了解团队成员构成。

- 创建成员:当新成员未使用过本系统时,申请端管理员可通过创建成员功能将其加入医院。需登记新成员个人基本信息,如用户名、手机号、性别、邮箱、个人简介等,确保信息准确完整;同时为新成员分配权限信息,明确其在系统中的操作权限范围。

- 邀请成员:若需邀请其他机构或团队成员加入本医院,可通过邀请成员功能实现。输入成员手机号,选择合适角色,确认后对方将收到邀请消息通知,同意邀请即可加入。此功能方便拓展医院团队成员,加强团队协作能力。

- 详情查看与编辑:点击成员列表中的详情,可查看当前成员详细信息,包括基本信息(用户名、手机号、性别、邮箱、头像、个人简介等,不可编辑)、信息认证(身份证、医师执业证和医师资格证等)、权限信息(可查看并编辑为其他角色)以及医院功能(如设置电子胶片功能开启 / 关闭),方便管理员对成员信息进行全面管理和权限调整。

2.8.5 角色管理
- 申请端管理员可在此管理医院可使用的角色,包括创建新角色、编辑现有角色和删除角色(初始全功能角色不可删除)。创建角色时,需填写角色名称、分配对应权限并填写描述,确保角色定义清晰准确,满足医院不同业务流程和管理需求。编辑角色时,可重新调整角色名称、权限分配和描述信息,使其适应业务变化。



2.8.6 设备管理
- 设备列表展示:列表展示当前医院相关设备信息,包括设备编号、名称、类型、绑定时间和绑定成员等,方便管理员全面掌握医院设备资源情况。

- 新增设备:填写设备名称、选择设备类型(MR、CT、DR、DX、US 等),并从列表中选择可绑定的成员,点击确定即可创建设备。新增设备功能有助于及时更新医院设备资源信息,确保设备与人员的有效关联。

- 编辑设备:对于已有的设备,管理员可编辑设备名称、设备类型和绑定成员,确保设备信息准确无误,适应医院设备管理需求的变化。

- 删除设备:点击删除按钮可删除当前设备,但需注意删除设备后相对应的数据也会被删除,操作前需谨慎确认,避免数据丢失对业务造成影响。

2.8.7 对接管理
- 已对接
- 显示当前医院已对接且通过邀请的诊断组团队信息,包括团队名称、团队编号、申请时间、对接时间、签名状态(是否固定签名)和接单状态(诊断组是否接收该医院申请)等。用户可在此查看对接详情,了解合作状态。同时,提供邀请对接功能(知道诊断组编号可直接申请对接)和删除功能(解除对接后不能向该诊断组发送申请),方便医院管理对接诊断组关系,确保合作的有效性和准确性。

- 已邀请:展示当前医院已邀请但诊断组团队尚未通过邀请的诊断组团队信息,用户可在此查看邀请状态,并可选择重新邀请或删除邀请,便于医院跟踪和管理对接邀请流程,及时调整合作策略。


3.诊断端
3.1 头部功能
- 通知待办
- 通知:当有账户变动、邀请信息、诊断变动的情况下,会有消息通知。点击后可变为已读状态,并跳转至相应页面。

- 待办:当有报告调整、诊断退回、会议邀请的情况下,会有待办通知。点击后跳转至相应页面并定位数据。

- 切换团队
- 点击切换团队后,会显示当前用户所属的所有团队,选择任意团队,系统会跳转到任意团队的信息中。

- 用户名操作
- 工作台:点击可返回工作台页面,方便用户在不同操作间快速切换。
- 个人中心:点击跳转至菜单栏个人中心 - 用户信息页面,用户可在此查看和管理个人相关信息。
- 退出登录:选择此项将退出系统,返回登录页面,确保账户安全。

3.2 首页
- 首页展示当前系统的所有操作日志,方便用户追溯和了解系统使用情况。
- 用户可根据自身需求,通过用户筛选(若有查看全部日志权限)、关键字搜索、时间查询(可自定义设置时间范围或选择最近 6 天、15 天、30 天)等方式,精准筛选出所需的日志信息。
- 点击日志内容,可直接跳转到相应的页面,方便用户快速查看相关操作详情。

3.3 诊断列表
3.3.1待诊断数据
- 查询:点击“待诊断数据”页面,通过输入病人ID、数据ID、姓名精准定位待诊断数据。

注意:初次登陆时,默认显示近1天的数据。
- 列表展示:列表展示数据基本信息,包括序号、病人ID、姓名、年龄、性别、检查部位、检查类型、申请医院、申请类型、状态、处理人、申请时间、接单时间、操作等,检查类型有MR、CT、DR、DX、US五种,申请类型包括普通和加急,状态有待接单、已接收、诊断中、待审核、审核中、审核未通过、审核通过、诊断方退回、申请方退回九种,接收、诊断和审核状态显示受理时间。

- 操作
- 详情:点击详情查看数据详细内容,待诊断数据显示病例信息和影像;已开始诊断数据显示病例信息、诊断内容、诊断记录和影像。


- 接单:待接单状态数据,点击操作栏接单按钮,状态变为诊断中,即可进行诊断操作。
- 诊断:具有诊断权限成员可操作,报告内容包括检查信息(影像信息不可编辑)、相关资源(查看影像时可上传保存,再次点击选中可在报告展示)、诊断信息(填写影像表现和印象),还有锁定/解锁(锁定时报告诊断中,解锁后待接单)、存为词条、选择词条(覆盖或追加)、记录对比、重置(恢复上次保存内容)、保存、流转审核(报告填写完成进入待审核)、提交(诊断与审核权限同时存在可直接提交)、上报危急值(显示危急值信息,方便后续医生查看,可删除编辑,上报后病人ID右侧显示)等功能。
(1)报告内容

(2)病例信息

(3)关联检查

(4)相似病例

(5)关联附件

(6)修改记录

- 审核:诊断完成后,有审核权限成员进行,审核中状态可编辑诊断医生填写内容,包括重置、保存、通过(报告进入下一状态)、退回(填写原因退回诊断医生重新诊断)功能。

- 更多:
-(1)退回申请:点击更多可进行退回申请操作(未接单状态填写原因退回申请医生)。

-(2)预览影像:诊断端用户在诊断过程中,点击影像后,可通过按F6或F7将需要的胶片保存到预览图像中,方便申请医生打印。

3.3.2已完成数据
- 查询:在“已完成数据”页面,通过输入病人ID、数据ID、姓名查询。

- 列表展示:展示数据基本信息,包括序号、病人ID、姓名、年龄、性别、检查部位、检查类型、申请医院、申请类型、状态、诊断人、审核人、确定时间、接单时间、操作等,状态包括已确认、已打印、已调整三种。

- 导出EXCEL:选择导出字段后将报告内容导出至本地。

- 操作
- 详情:查看病例信息、诊断内容、诊断记录和影像。

- 收藏:点击收藏将数据收藏至个人中心 - 个人收藏。

- 更多:
-(1)调整内容:点击更多可进行调整内容操作(编辑数据内容,确认调整后变更数据)。。
-(2)预览影像:诊断端用户在诊断过程中,点击影像后,可通过按F6或F7将需要的胶片保存到预览图像中,方便申请医生打印。

3.4 个人中心功能
3.4.1用户信息
- 基本信息:点击右上角用户名进入个人中心 - 用户信息,可查看和编辑用户名、手机号、性别、邮箱、头像、个人简介等基本信息,确保信息准确。

- 信息认证:提供身份证、医师执业证和医师资格证等信息认证,保障医疗服务质量和安全性。

- 权限信息:展示用户权限,不可编辑。

- 个人设置
- 网页推送:设置网页消息推送开启或关闭,主动推送消息提醒。
- 双屏阅片:开启双屏阅片后,诊断时在新窗口进行阅片操作。
- 微信推送:绑定微信公众号后,可开启或关闭微信消息推送。

- 个人签名上传:上传个人签名照片,方便诊断或审核后生成报告使用,也可点击扫码签名在手机保存。

注意:个人签名和医院签名至少要设置一项,才能进行诊断审核流程。
3.4.2个人收藏
- 收藏已完成的诊断数据,可通过输入病人姓名、ID、数据ID查询。
- 对收藏数据可进行查看(跳转至诊断列表 - 已完成数据定位)和删除操作。

3.4.3我的会议
- 会议列表查看与操作:会议列表展示会议信息,包括序号、会议名称、会议ID、创建人、主持人与会状态、会议时间、会议时长、结束时间、状态、关联病例、参会人数、描述、操作(进入、编辑、删除会议,未开始会议可编辑,只能在新建会议机构或团队中操作)。

- 新建会议:点击新建会议,填写会议主题、开始时间、时长、参会人员、关联病例、描述创建会议。 - 默认创建会议人员为主持人,主持人需先进入会议,其他参会人员才能进入。

- 准备会议:点击列表中进入会议,跳转到准备页面,可设置音频(调整信号源或开启关闭)、视频(调整信号源或开启关闭)、邀请更多人(分享会议链接)、选择背景、查看设置和关联病例(查看会议使用病例的检查编号、病人ID和姓名)。

- 进入会议:进入会议后,可进行高清视频通话、优质音频交流,控制麦克风和摄像头,进行屏幕共享(整个屏幕或应用程序窗口,可移交控制权),文字聊天(包括私聊),会议管理(邀请、锁定、录制),互动(举手发言、表情反馈),支持网页版和移动应用多平台使用。

- 离开和结束会议
- 结束会议:主持人操作,终止会议,所有参会者强制退出,若再次进行相同主题会议需重新创建并邀请参会者。
- 离开会议:参会者操作,仅自身退出,不影响会议进行,可根据会议链接再次加入(会议未结束且未限制重新加入条件),离开行为在聊天窗口显示给其他参会者。

3.4.4个人词条
- 查看个人词条:维护个人词条库,方便报告书写时快速使用词条模板提高效率。

- 导入词条:导入标准通用词条,导入后可修改、删除、新增词条或词条文件夹,支持导出部分或全部词条至Excel。

- 新增词条
- 点击添加词条,输入词条根文件夹。
- 选中根文件夹,点击新增,可新增文件夹。
- 选中子文件夹,点击新增,输入疾病类型、影像表现、印象,新增词条,创建成功后词条以树状结构显示,可修改或删除。


- 查看系统词条:点击查看系统词条,弹出详细信息,为填写个人词条作参考。

3.4.5诊断组信息
- 展示诊断组团队编号、标志、名称、简介等内容,帮助用户深入了解诊断组团队。

3.5 数据统计分析
3.5.1图表统计
- 从设备类型趋势、诊断类型数量、审核类型数量、诊断数量分布、审核数量、状态分布、部位分布等不同维度统计诊断端数据,并以直观图表展示,方便用户快速了解数据概况。

3.5.2表格统计
- 成员诊断与审核:按照成员统计不同设备类型的诊断和审核的数据量。

- 单日诊断与审核:按照设备类型统计每日的数据量。

- 成员诊断与审核排名:将成员的诊断数和审核数按照从高到低的顺序排列。

- 状态分布统计:统计诊断数据在不同状态(已申请、诊断方退回、申请方退回、待处理、诊断中、审核中、已完成)下的分布数量,帮助用户掌握诊断流程的进展情况。

- 类型与部位统计:按照设备类型统计不同部位的数据量。

- 导出Excel:可将上述统计数据导出为Excel文件,便于进一步分析处理。

3.6 账户管理相关

3.6.1组织账户
- 统计诊断组已结算、未结算的诊断费用、账户余额、提现记录、诊断量与营业额、成员诊断数量等信息,方便诊断组管理财务和业务情况。

3.6.2订单列表
- 展示诊断方接单后的诊断申请,包含诊断费用、结算状态等,点击详情可在诊断列表中定位数据,只有诊断状态为已确定的数据才会计入账单统计,帮助诊断组跟踪和管理诊断订单。

3.6.3账单列表
- 按月份统计已对接的不同申请方的诊断费用,月底自动统计并发送账单给申请方,也可生成结算单发送,对未结算账单可发送结算通知,确保诊断费用的准确结算和管理。

3.7 诊断组管理操作
3.7.1词条管理
- 查看系统词条:系统词条库提供众多词条,方便用户书写报告时快速使用模板提高效率,可查看系统词条详细信息作为参考。

- 导入词条:导入标准通用词条至系统词条库,之后可对词条进行修改、删除、新增或管理词条文件夹,支持导出部分或全部词条至Excel。

- 新增词条
- 点击添加词条,输入根文件夹名称。

- 选中根文件夹,点击新增,选择新增词条或部位,输入相关信息(如疾病类型、影像表现、印象等)创建词条,创建成功后词条以树状结构展示,可进行修改或删除操作。

3.7.2成员管理
- 创建成员:诊断端管理员可为新成员登记基本信息(用户名、手机号、性别、邮箱、个人简介)并分配权限,将新成员加入诊断组团队。

- 邀请成员:输入成员手机号,选择角色邀请其他机构或团队成员,对方同意邀请后加入团队。

- 详情查看与编辑:查看成员基本信息(不可编辑)、权限信息,可对成员权限进行编辑为其他角色。
3.7.3角色管理
- 管理诊断组团队可使用的角色,可创建新角色(填写名称、分配权限、描述)、编辑现有角色(名称、权限、描述)、删除角色(初始全功能角色不可删除)。


3.7.4对接管理
- 已对接
- 显示已对接且通过邀请的医院信息,包括机构编号、名称、申请时间、通过时间、状态、接单状态等。

- 可进行医院签名设置(固定签名后该医院诊断申请统一使用此签名)、更多操作(收费设置,修改对接医院的诊断医生、擅长检查类型及对应费用)。

- 待对接:显示已收到邀请但诊断组团队尚未同意的医院信息。
3.7.5危急值管理
- 添加危急部位:点击“危急部位”右侧新增按钮,输入部位名称(如颅脑、头部等)增加危急部位类别。

- 添加危急值:点击“危急值”下方新增按钮,输入危急值,为特定部位添加危急值信息。

- 删除部位和危急值:点击危急部位旁边红色按钮可批量删除部位类别,点击单独危急值右侧删除按钮可批量删除危急值,方便医生管理危急值信息,为诊断提供预警。

3.7.6 诊断组设置
- 诊断组信息:用户可在此编辑诊断组的详细信息,包括编号、LOGO、名称、简介等内容,确保诊断组信息准确无误且符合实际情况,方便系统管理和识别。

转发工具篇
1. DICOM转发服务
1.1 开启Dicom服务
点击Dicom服务进入dicom服务模块,并确认服务是正常开启状态,如果服务是已关闭,需要点击开启启用Dicom服务。

可以通过点击左侧的

按钮进行自定义dicom的配置,主要包括端口(默认13227)和AET(默认USTCFQ-Transfer)。

1.2 设置转发节点
1、点击卡片进去dicom服务详情,并点击转发设置进去设置界面

配置福晴云2.0节点,并进行连通测试(信息同上) ,对于不使用加速的节点,配置和之前一样,对于开启加速传输功能的,只需要特别的将节点地址改成(https://transfer.cloud-ustcfq.cn)即可。

1.3 测试转发
在其他的CT、DR设备节点配置转发工具按照主机的IP、AET和端口并发送数据,查看转发记录界面是否成功发送,并进入远程会诊系统查看数据是否上传成功即可。
